Tech Lead · Webplattformen · Team Enablement

Ich mache skalierbare Webplattformen zuverlässig lieferbar.

Architektur-Entscheidungen, die später nicht wehtun, plus Teams, die sie umsetzen können. Fokus: Developer Experience, Qualität, Performance.

Wer ich bin

Ich bin Softwareentwicklerin mit Fokus auf Webplattformen im Bereich E-Commerce und SaaS und arbeite seit über 10 Jahren an Produkt- und Plattformprojekten, sowohl im Team als auch selbstständig.

Ich arbeite gerne an Systemen, die lange leben müssen: klare Grenzen, gute Defaults, wenig Magie. In Teams fokussiere ich auf Enablement: gute Reviews, nachvollziehbare Entscheidungen und Tooling, das niemand hasst.

Verantwortung habe ich früh übernommen, auch ohne formalen Lead-Titel: Standards eingeführt, Refactorings vorangetrieben und Observability über OpenTelemetry aufgebaut, damit Probleme schneller gefunden und Releases verlässlicher werden.

Was ich liefere

Team Enablement

Ich bringe Teams in eine Arbeitsweise, die dauerhaft liefert.

  • Reviews, Standards, Mentoring
  • DX: Tooling, Build-/Test-Setup, klare Defaults
  • Technische Entscheidungen nachvollziehbar dokumentiert

Plattform-Architektur

Strukturen, die skalieren, ohne dass jede Änderung weh tut.

  • Modulare Architektur, klare Boundaries
  • API-Design, Versionierung, Migrationsstrategien
  • Monorepo/Nx, wiederverwendbare Libraries

Qualität & Observability

Probleme werden früh sichtbar und Releases bleiben kontrollierbar.

  • OpenTelemetry Tracing, Logging, Monitoring
  • Teststrategie und CI/CD als “Default”, nicht als Projekt
  • Performance-Budgets und pragmatische Optimierung

Stack (Auswahl)

  • TypeScript · Angular · NestJS · Node.js
  • SSR · REST · SSE · TypeORM
  • Docker · Pipelines · Deployments

Projekte

SolarSystem

WebGL-basierter Solar-System-Renderer

Eine leichtgewichtige TypeScript-Anwendung auf Basis von Three.js mit realistischen Größenverhältnissen, Orbitalbahnen, eigenen GLSL-Shadern, dezenten cineastischen Effekten und ergänzenden Informationen zu den Planeten.

Technologien

  • WebGL
  • Three.js
  • TypeScript

Schwerpunkte

  • Performance
  • UX
  • Shader
Projekt ansehen

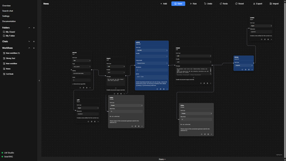
LMstudio-web

Eine Local-First-LAN-Anwendung auf Basis von LM Studio

Dieses Projekt bietet eine browserbasierte Benutzeroberfläche, um LM Studio im lokalen Netzwerk komfortabel zugänglich zu machen. Der Fokus liegt auf einer sauberen Systemarchitektur, Tool-Use und komplexeren Workflows.

Technologien

  • Angular
  • NestJS
  • TypeORM
  • SSE

Schwerpunkte

  • Queue
  • Node-Workflows
  • Tool Use
  • Architektur
Projekt ansehen

Arbeitsweise

1. Ziel & Constraints

Ich kläre Scope, Risiken und was “fertig” bedeutet, bevor wir Architektur diskutieren.

2. Entscheidungen, die man wiederfindet

Trade-offs kurz dokumentiert, damit das Team später nicht dieselbe Debatte wiederholt.

3. Enablement statt Heldentum

Standards, Reviews und Tooling so, dass das Team ohne Bottleneck liefern kann.

4. Betrieb als Teil des Produkts

Tracing, Logs und Tests sind kein “später”, sondern Voraussetzung für verlässliche Releases.

Technische Prinzipien

Einige Grundprinzipien, die meine Arbeit prägen:

Kontakt

Ich bin offen für Positionen im Bereich technische Leitung, Softwarearchitektur sowie für ausgewählte Beratungsprojekte.

Kontaktformular

DSGVO-Hinweis: Es werden nur die von dir angegebenen Daten verarbeitet, um deine Anfrage zu beantworten. Keine Weitergabe an Dritte.

Weitere Kontaktwege